|  |  | 
|  | Gut zu wissen: Hilfreiche Tipps und Tricks aus  der Praxis prägnant, und auf den Punkt gebracht für SOLIDWORKS | 
|  |  | 
|  | Konstrukteur/-in für SolidWorks , ein Kurs (bis zu 100% förderbar mit Bildungsgutschein) 
 | 
| Autor | Thema:  Zu dumm für Sufu? (499 mal gelesen) | 
 | Brödlahans Mitglied
 
 
  
 
      Beiträge: 94Registriert: 23.05.2008
 |    erstellt am: 02. Dez. 2008 09:59  <-- editieren / zitieren -->    Unities abgeben:            
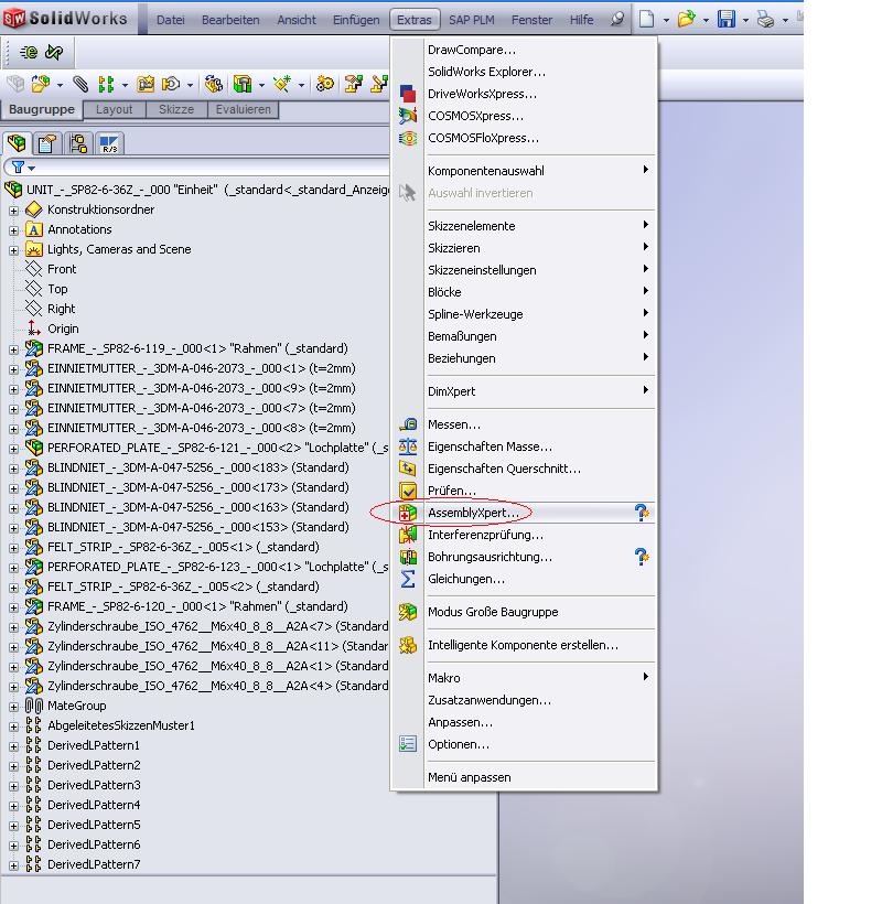
  Morgen zusammen, es gab mal einen Thread der hieß "wie große sind eure Baugruppen" oder so ähnlich. Da wurde glaube ich auch erklärt, wie man sich in einer BG z.B. anzeigen lassen kann, wie viele Komponenten verbaut sind.  Ich finde diesen Befehl weder in der SWX Hilfe noch über die Sufu hier.     Kann mir da jemand weiter helfen?
 Danke im voraus Eine Antwort auf diesen Beitrag verfassen (mit Zitat/Zitat des Beitrags) IP | 
                        | HaPe Mitglied
 Dipl. Ing Maschinenbau, Konstrukteur, CAD-Admin
 
     
 
      Beiträge: 1096Registriert: 27.11.2001
 i7 CPU 960@3.20GHz8GB Ram
 Quadro 2000 4GB
 70GB Raid 0
 WIN7 prof. SP1 64 bit
 SWX 2010 SP5.0
 SWX 2012 SP5.0
 SWX 2013 SP5.0
 |    erstellt am: 02. Dez. 2008 10:06  <-- editieren / zitieren -->    Unities abgeben:           Nur für Brödlahans   | 
                        | Robert Hess Ehrenmitglied V.I.P. h.c.
 Maschinenbautechniker
 
 
  
 
      Beiträge: 2533Registriert: 16.06.2000
 Dell Precision M6800, 16 GB RAM,nVidia Quadro K4100 - 4 GB
 SolidWorks 2015 - SP5, SW2016 - SP2
 SWX seit 1998
 |    erstellt am: 02. Dez. 2008 10:08  <-- editieren / zitieren -->    Unities abgeben:           Nur für Brödlahans   | 
                        | Brödlahans Mitglied
 
 
  
 
      Beiträge: 94Registriert: 23.05.2008
 |    erstellt am: 02. Dez. 2008 10:13  <-- editieren / zitieren -->    Unities abgeben:            | 
                       
 | Lutz Federbusch Ehrenmitglied V.I.P. h.c.
 Dipl.-Ing. Maschinenbau
 
 
  
 
      Beiträge: 3094Registriert: 03.12.2001
 alle SW seit 97+AutoCAD2016-2022
 ERP ProAlpha + CA-Link
 Intel Core i7-7820K 32GB
 Win10x64 Quadro K5000
 SpacePilot
 |    erstellt am: 02. Dez. 2008 10:17  <-- editieren / zitieren -->    Unities abgeben:           Nur für Brödlahans   |