| | |
 | Gut zu wissen: Hilfreiche Tipps und Tricks aus der Praxis prägnant, und auf den Punkt gebracht für Autodesk Produkte |
| | |
 | NVIDIA Run:ai RTX PRO Server Promotion, eine Pressemitteilung
|
|
Autor
|
Thema: durchsichtige Form (2819 mal gelesen)
|
pappy boyington Mitglied

 Beiträge: 12 Registriert: 26.09.2009
|
erstellt am: 27. Sep. 2009 01:09 <-- editieren / zitieren --> Unities abgeben:         
Hallo, ich versuche in 3D eine Linse zu zeichnen. Ausgangspunkt ist eine Kugel. Ich habe einige Probleme voran zu kommen: Ich möchte einige Strahlengänge modellieren (auch innerhalb der Linse). Wie kann ich die Kugel (später Linse) durchsichtig machen? Mit bestem Dank. Georg Eine Antwort auf diesen Beitrag verfassen (mit Zitat/Zitat des Beitrags) IP |
Ex-Mitglied
|
erstellt am: 27. Sep. 2009 01:13 <-- editieren / zitieren -->
Hi Georg, herzlich willkommen bei CAD-de! >> Wie kann ich die Kugel (später Linse) durchsichtig machen
Bin nicht sicher dich richtig zu verstehen? Die Antwort darauf wäre: die Opacity-Einstellung des Materials auf mehr transparent stellen (Wert < 100). Hilft das? - alfred - ------------------ www.hollaus.at |
pappy boyington Mitglied

 Beiträge: 12 Registriert: 26.09.2009
|
erstellt am: 27. Sep. 2009 01:45 <-- editieren / zitieren --> Unities abgeben:         
Zitat: Original erstellt von a.n.: Hi Georg,herzlich willkommen bei CAD-de!
Vielen Dank! Zitat: Original erstellt von a.n.: >> Wie kann ich die Kugel (später Linse) durchsichtig machenBin nicht sicher dich richtig zu verstehen? Die Antwort darauf wäre: die Opacity-Einstellung des Materials auf mehr transparent stellen (Wert < 100). Hilft das? - alfred -
Danke das hat geholfen! Die Strahlen wurden leider auch durchsichtig. Da werde ich sicher noch eine Lösung finden. Mir ist gerade aufgefallen, dass beim Rendern und Konvertieren die Linien sehr Pixelig aussehen. Ich wollte das Bild in einem Word Bericht als Bild einfügen. Gibt es da eine gute Lösung? Viele Grüße. Georg Eine Antwort auf diesen Beitrag verfassen (mit Zitat/Zitat des Beitrags) IP |
Ex-Mitglied
|
erstellt am: 27. Sep. 2009 01:54 <-- editieren / zitieren -->
Hi, >> ...dass beim Rendern und Konvertieren die Linien sehr Pixelig aussehen Linien werden normalerweise im Rendering gar nicht sichtbar (sie haben keine Ausdehnung im Sinne von Volumen) und können sich daher gekonnt vor den Lichtstrahlen verstecken. Solltest Du die Qualität an der Kante eines Körpers meinen, dann sind es zum einen die Auflösung (je höher die Auflösung, umso kleiner die Pixel, umso höher aber auch die Renderzeit) und zum anderen das Antialiasing (unscharf-machen der Kanten durch füllen der Pixel an den Kanten durch gemischte Farbwerte). Siehe dazu in der Hilfe 'Anpassen der Sampling-Funktion für verbesserte Bildqualität'. - alfred - ------------------ www.hollaus.at |
GIGIMAN Mitglied TECHNIKER im THEATER
 
 Beiträge: 395 Registriert: 22.06.2009 AUTOCAD 2007 - 2008 -2010 Expresstools - Windows XP
|
erstellt am: 27. Sep. 2009 10:32 <-- editieren / zitieren --> Unities abgeben:          Nur für pappy boyington
Hi Georg, wenn Du die Linie sichtbar gerendert haben willst , mach sie einfach zu Volumenkörpern mit zb. ( _sweep) und verpaß ihnen ein dunkles Material - dann siehst Du sie auch! wenn möglich stell mal dein fertiges Produkt bei uns rein - wär sicher interessant! ------------------ Gruß GIG  Wer gar nicht kommt........braucht auch nicht gehen! Eine Antwort auf diesen Beitrag verfassen (mit Zitat/Zitat des Beitrags) IP |
pappy boyington Mitglied

 Beiträge: 12 Registriert: 26.09.2009
|
erstellt am: 27. Sep. 2009 15:07 <-- editieren / zitieren --> Unities abgeben:         
Hi, danke für eure Hilfe! Muss ich denn eigentlich immer rendern um schöne Skizzen zu bekommen? Ziel ist es ja Skizzen in einen Word-Bericht einzufügen. Sie müssten schön bleiben, auch wenn ich sie vergrößere oder verkleinere (man weiß ja nie vorher wie der fertige Bericht aussehen wird). Im Prinzip reicht mir die Linien-Ansicht, um den Strahlengang durch eine Linse zu veranschaulichen. Dummerweise sieht es dann sehr hässlich aus, wenn ich die Ansicht als PDF speichere (und dann noch mit einem Printscreen in Word einzufügen... pfui!); Bitmap ist kaum besser... Wie es scheint kann ich die Ansicht nur als Bild speichern wenn ich sie gerendert habe. Habt ihr Tipps? Bis jetzt habe ich noch nicht die ganze Übersicht über das Potential des Programms. Eine Antwort auf diesen Beitrag verfassen (mit Zitat/Zitat des Beitrags) IP |
GIGIMAN Mitglied TECHNIKER im THEATER
 
 Beiträge: 395 Registriert: 22.06.2009 AUTOCAD 2007 - 2008 -2010 Expresstools - Windows XP
|
erstellt am: 27. Sep. 2009 16:36 <-- editieren / zitieren --> Unities abgeben:          Nur für pappy boyington
Hi again, du kannst mit dem Befehl - bildsich - auch die aktuelle Ansicht ( da kommt´s dann natürlich auf den aktuellen visuellen Stil an ) eine bilddatei erzeugen - ohne zu rendern. Hab da auch schon ganz annehmbare Ergebnisse erzielt - kommt halt immer auf den Qualitätsanspruch an den man ( oder der Kunde) hat, wenn du mal deine " Linse " als dwg. ( 2007) hochlädst, kann ich Dir gerne mal einige ungerenderte Bildchen draus machen + dir auch beschreiben wie´s gemacht wird - manche Sachen sind halt leichter getan als beschrieben ! ------------------ Gruß GIG  Wer gar nicht kommt........braucht auch nicht gehen! Eine Antwort auf diesen Beitrag verfassen (mit Zitat/Zitat des Beitrags) IP |
pappy boyington Mitglied

 Beiträge: 12 Registriert: 26.09.2009
|
erstellt am: 27. Sep. 2009 18:25 <-- editieren / zitieren --> Unities abgeben:         
Zitat: Original erstellt von GIGIMAN: Hi again, du kannst mit dem Befehl - bildsich - auch die aktuelle Ansicht ( da kommt´s dann natürlich auf den aktuellen visuellen Stil an ) eine bilddatei erzeugen - ohne zu rendern. Hab da auch schon ganz annehmbare Ergebnisse erzielt - kommt halt immer auf den Qualitätsanspruch an den man ( oder der Kunde) hat, wenn du mal deine " Linse " als dwg. ( 2007) hochlädst, kann ich Dir gerne mal einige ungerenderte Bildchen draus machen + dir auch beschreiben wie´s gemacht wird - manche Sachen sind halt leichter getan als beschrieben !
Danke! Ich werde die Linse noch zeichnen und hochladen. Im Moment habe ich noch mit einer halben Kugel rumexperimentiert. Kann es sein, dass ich mit der falschen Vorstellung rangegangen bin?! Ich dachte, ich könnte die Linse (im Moment die halbe Kugel) als Vektorzeichnung in Word einfügen, sodass es nach vergrößern genauso gut aussieht. Mit Corel Draw essentials ging es ganz gut allerdings nur in 2D. Das muss doch mit Autocad noch selbstverständlicher sein? Eine Antwort auf diesen Beitrag verfassen (mit Zitat/Zitat des Beitrags) IP |
pappy boyington Mitglied

 Beiträge: 12 Registriert: 26.09.2009
|
erstellt am: 27. Sep. 2009 19:26 <-- editieren / zitieren --> Unities abgeben:         
|
Ex-Mitglied
|
erstellt am: 27. Sep. 2009 20:28 <-- editieren / zitieren -->
Hi, >> leider kann ich die Datei nicht hier direkt hochladen ...kannst Du doch(siehe Updaload-Hilfe >>>hier<<<), also umbennen oder zippen. >> vor allem liegen die Strahlen nicht in der selben Ebene >> und sie brechen nicht an der Linsenfläche
...es wird wohl, bevor Du Dich mit Render-Qualität auseinandersetzt, notwendig sein, Dich im 3D-Raum vom AutoCAD zurechtzufinden bzw. zu lernen. Der vermeintlich gebrochene Strahl geht vollständig an der Linse vorbei. Und zuletzt ist die Frage (weil ich mir jetzt wieder nicht sicher bin) wie Du die Geometrie ins Word hinüberkopierst. Selektierst Du die Objekte, klickst Du auf ^C (od. Kopieren) und dann im Word auf ^V (od. Einfügen), dann solltest Du im Word keine nennenswerte Pixelung (schönes Wort ) sehen. Machst Du aber einen Screenshot, dann kann im Windows-Clipboard nur die Rasterauflösung Deines Bildschirms existieren, kann nicht anders, zumindest solange Dein Bildschirm nicht mehr und kleinere Pixel hat.
- alfred - ------------------ www.hollaus.at |
pappy boyington Mitglied

 Beiträge: 12 Registriert: 26.09.2009
|
erstellt am: 27. Sep. 2009 22:10 <-- editieren / zitieren --> Unities abgeben:         
Zitat: Original erstellt von a.n.: Hi,[i]>> leider kann ich die Datei nicht hier direkt hochladen ...kannst Du doch(siehe Updaload-Hilfe >>>hier<<<), also umbennen oder zippen. [/i]
Danke das hat geklappt! Zitat: Original erstellt von a.n.:
[i]>> vor allem liegen die Strahlen nicht in der selben Ebene >> und sie brechen nicht an der Linsenfläche...es wird wohl, bevor Du Dich mit Render-Qualität auseinandersetzt, notwendig sein, Dich im 3D-Raum vom AutoCAD zurechtzufinden bzw. zu lernen. Der vermeintlich gebrochene Strahl geht vollständig an der Linse vorbei. [/i]
Bei dieser Version ist es etwas besser. Ich habe hierfür die 3D Rotation und die Spiegelung auf einem Bogen benutzt. Zitat: Original erstellt von a.n.:
Und zuletzt ist die Frage (weil ich mir jetzt wieder nicht sicher bin) wie Du die Geometrie ins Word hinüberkopierst. Selektierst Du die Objekte, klickst Du auf ^C (od. Kopieren) und dann im Word auf ^V (od. Einfügen), dann solltest Du im Word keine nennenswerte Pixelung (schönes Wort ) sehen. Machst Du aber einen Screenshot, dann kann im Windows-Clipboard nur die Rasterauflösung Deines Bildschirms existieren, kann nicht anders, zumindest solange Dein Bildschirm nicht mehr und kleinere Pixel hat.
Also bei Corel Draw Essentials habe ich die Objekte ausgewählt dann mit ^C kopiert und in Word mit ^V eingefügt, das funktioniert ganz gut. Mache ich das mit Autocad, bekomme ich ein leeres Fenster in Word. Mit dem "bildmich" Befehl oder einem Printscreen bekomme ich leider nur einen Pixelraster und nicht ein skalierbares Vektorbild. Eine Antwort auf diesen Beitrag verfassen (mit Zitat/Zitat des Beitrags) IP |
Ex-Mitglied
|
erstellt am: 27. Sep. 2009 22:13 <-- editieren / zitieren -->
Hi, >> Mache ich das mit Autocad, bekomme ich ein leeres Fenster in Word Du hast aber schon vorher Objekte in AutoCAD gewählt/selektiert, wenn Du ^C drückst? - alfred - ------------------ www.hollaus.at |
pappy boyington Mitglied

 Beiträge: 12 Registriert: 26.09.2009
|
erstellt am: 27. Sep. 2009 22:29 <-- editieren / zitieren --> Unities abgeben:         
Zitat: Original erstellt von a.n.: Hi,[i]>> Mache ich das mit Autocad, bekomme ich ein leeres Fenster in Word Du hast aber schon vorher Objekte in AutoCAD gewählt/selektiert, wenn Du ^C drückst? - alfred - [/i]
Klar einfach alles ausgewählt und in Word 2007 kopiert; wie gesagt leeres Fenster :,( Eine Antwort auf diesen Beitrag verfassen (mit Zitat/Zitat des Beitrags) IP |
Ex-Mitglied
|
erstellt am: 27. Sep. 2009 23:47 <-- editieren / zitieren -->
Hi, >> Klar einfach alles ausgewählt und in Word 2007 kopiert; wie gesagt leeres Fenster :,( Und bei mir kommt's normal, siehe Beilage. Was willst Du denn eigentlich machen, was ist Dein Ziel und wie willst Du dorthin kommen. Verzeih mir bitte die vielleicht zu offenen folgenden Worte! Mein Gefühl sagt mir, Du begibst Dich mit AutoCAD (und Deinen Kenntnissen damit) auf Glatteis ohne wirklich Schlittschuhe anzuhaben bzw. Spikes auf den Rädern zu haben. Du versuchst mit 3D zu arbeiten, aber da müssen zuerst mal ein paar Grundkenntnisse her; und diese solltest Du wirklich haben, bevor Du mit 3D und Rendering beginnst. Ich sage das in Deinem Interesse, denn Du verbrauchst Arbeitszeit ohne Ende, generierst damit auch unnötige bzw. ungeschickte Geometrie (aber das kann auch ohne Schulung/Erfahrung nicht besser gehen, also sieh das bitte nicht als Vorwurf!) welche Dir spätestens beim Rendern zum Schicksal werden kann. Rette Deine Arbeitszeit und die Aufwendungen! - alfred - ------------------ www.hollaus.at |
pappy boyington Mitglied

 Beiträge: 12 Registriert: 26.09.2009
|
erstellt am: 28. Sep. 2009 02:35 <-- editieren / zitieren --> Unities abgeben:         
Zitat: Original erstellt von a.n.:
>> Klar einfach alles ausgewählt und in Word 2007 kopiert; wie gesagt leeres Fenster :,(Und bei mir kommt's normal, siehe Beilage.
Ok, habe etwas probiert und es klappt in der Tat aber nur als 2D-Drahtkörper Ansicht. Ich dachte, es würde mit jeder Ansicht klappen. Zitat: Original erstellt von a.n.:
Was willst Du denn eigentlich machen, was ist Dein Ziel und wie willst Du dorthin kommen.
Ich schreibe einen Bericht in Physik. Ich werde einige Skizzen einbinden, um die Theorie zu veranschaulichen (zum Beispiel die Brechung eines Lichtstrahls zwischen 2 Medien oder wie so etwas hier:  ). Ich möchte genügend Freiheit haben in der Sicht (Perspektive), da ich in 2D schlecht eine Perspektive malen kann, finde ich 3D ganz praktisch. Autocad zu nutzen ist wahrscheinlich weit übertrieben, aber ich wusste nicht welches Programm besser geeignet ist als ein CAD. Ich dachte zu erst an Google SketchUp, doch ich habe im Moment die Gelegenheit ein Computer zu nutzen auf dem Autocad installiert ist. Also warum nicht?! So ist mein Ziel: schöne Skizzen zu machen, die ich in meinem Bericht einbinden kann, und sogleich mich mit Autocad vertraut zu machen; man kann ja nie wissen wann man in seiner Laufbahn auf einen CAD-Programm wieder trifft. Wie ich zu meinem Ziel kommen möchte ist: "learning by doing" und viel Geduld!
Zitat: Original erstellt von a.n.:
Verzeih mir bitte die vielleicht zu offenen folgenden Worte! Mein Gefühl sagt mir, Du begibst Dich mit AutoCAD (und Deinen Kenntnissen damit) auf Glatteis ohne wirklich Schlittschuhe anzuhaben bzw. Spikes auf den Rädern zu haben. Du versuchst mit 3D zu arbeiten, aber da müssen zuerst mal ein paar Grundkenntnisse her; und diese solltest Du wirklich haben, bevor Du mit 3D und Rendering beginnst. Ich sage das in Deinem Interesse, denn Du verbrauchst Arbeitszeit ohne Ende, generierst damit auch unnötige bzw. ungeschickte Geometrie (aber das kann auch ohne Schulung/Erfahrung nicht besser gehen, also sieh das bitte nicht als Vorwurf!) welche Dir spätestens beim Rendern zum Schicksal werden kann. Rette Deine Arbeitszeit und die Aufwendungen!
Ich weiß gar nicht, ob ich für meine Ziele unbedingt rendern muss. Das Rendern scheint ja eher für Vorführungen oder Computerspiel ähnliche Graphiken nötig zu sein. Sah mein Bild von der Linse beim 2. Versuch nicht besser aus? Ich hoffe das Übung den Meister macht. Ich sitze schon seit 2 Tag an Autocad, die Nerven werden auch immer schwacher. Aber ich schaue einfach wie lange ich es noch aushalte. Bis dahin habe ich vielleicht das nötige Wissen für meine Zwecke gesammelt. Ich Danke dir für deine Hilfe und Offenheit! Grüße. Georg Eine Antwort auf diesen Beitrag verfassen (mit Zitat/Zitat des Beitrags) IP |
GIGIMAN Mitglied TECHNIKER im THEATER
 
 Beiträge: 395 Registriert: 22.06.2009 AUTOCAD 2007 - 2008 -2010 Expresstools - Windows XP
|
erstellt am: 28. Sep. 2009 08:07 <-- editieren / zitieren --> Unities abgeben:          Nur für pappy boyington
Hi Georg, muß mich Alfred nach Sichtung deiner hoch geladenen dwg "leider" anschließen.
Hut ab vor dem Mut sich so ohne weiteres in Autocad 3D zu stürzen, die Gefahr, so aber schnell die Nerven weg zuschmeißen + ohne Erfolg sich im Kreis zu zeichnen, ist aber sehr groß - und das wäre schade! Ist das Bildchen, welches du in deinem letzten Beitrag reingestellt hast von Dir, oder nur ein Beispiel, wie du es gerne haben willst?  Im Prinzip finde ich , daß Autocad für deine Anwendung durchaus geeignet sein kann - die Basics von 3D vorausgesetzt. Vielleicht kann Dir ja mal der "Kollege mit dem Autocadrechner" etwas auf die Sprünge helfen, oder aber du checkst Dir geeignete Schulungsunterlagen, wenn Du weiterkommen willst, und arbeitest Dich durch. Autocad ist zwar ein leistungsfähiges Programm,verlangt aber vom Anwender schon einiges an Grundwissen und Einarbeiten - mit starten + los gehts ist da IMHO nix Kopf hoch ------------------ Gruß GIG  Wer gar nicht kommt........braucht auch nicht gehen! Eine Antwort auf diesen Beitrag verfassen (mit Zitat/Zitat des Beitrags) IP |
pappy boyington Mitglied

 Beiträge: 12 Registriert: 26.09.2009
|
erstellt am: 28. Sep. 2009 18:31 <-- editieren / zitieren --> Unities abgeben:         
Hi, das Bild habe ich nicht gemacht, aber so etwas würde ich gerne machen können. Das heißt ohne Maßeintragung einfach nur eine schöne Skizze die erklärend ist. Ich habe mir überlegt etwas mehr Struktur im Lernen einzubringen und werde mir ein Buch über Autocad bestellen. Ich habe die Datei hier nochmal eingefügt. Was denkt ihr darüber? Wie würdet ihr eine Linse modellieren? Kann man einige Isolinien aus meiner Linse entfernen? Grüße. Georg
Eine Antwort auf diesen Beitrag verfassen (mit Zitat/Zitat des Beitrags) IP |
GIGIMAN Mitglied TECHNIKER im THEATER
 
 Beiträge: 395 Registriert: 22.06.2009 AUTOCAD 2007 - 2008 -2010 Expresstools - Windows XP
|
erstellt am: 03. Okt. 2009 13:27 <-- editieren / zitieren --> Unities abgeben:          Nur für pappy boyington
Hi Georg, hab mich ein bissi gespielt ( Wochenend is !!!! ) mit "deiner Linse" Zwischenergebnis anbei - gibt natürlich unendliche Einstellungsmöglichkeiten wenn man Glas-Materialien vergibt. Also etwas hinein tauchen ins Rendering - dann klappts auch mit dem Brechungsgesetz ! ------------------ Gruß GIG  Wer gar nicht kommt........braucht auch nicht gehen! Eine Antwort auf diesen Beitrag verfassen (mit Zitat/Zitat des Beitrags) IP |
pappy boyington Mitglied

 Beiträge: 12 Registriert: 26.09.2009
|
erstellt am: 04. Okt. 2009 11:21 <-- editieren / zitieren --> Unities abgeben:         
Zitat: Original erstellt von GIGIMAN: Hi Georg, hab mich ein bissi gespielt ( Wochenend is !!!! ) mit "deiner Linse" Zwischenergebnis anbei - gibt natürlich unendliche Einstellungsmöglichkeiten wenn man Glas-Materialien vergibt. Also etwas hinein tauchen ins Rendering - dann klappts auch mit dem Brechungsgesetz !
Hi Gigiman, das sieht echt gut aus! Danke für die Mühe, ich bin positiv überrascht über das Potential von Autocad! Wovon bist du ausgegangen? Hast du meine "Gitter"-Linse einfach so übernommen oder hast du das Gerüst geändert? Grüße. Georg Eine Antwort auf diesen Beitrag verfassen (mit Zitat/Zitat des Beitrags) IP |
GIGIMAN Mitglied TECHNIKER im THEATER
 
 Beiträge: 395 Registriert: 22.06.2009 AUTOCAD 2007 - 2008 -2010 Expresstools - Windows XP
|
erstellt am: 04. Okt. 2009 12:09 <-- editieren / zitieren --> Unities abgeben:          Nur für pappy boyington
hi Georg, deine Linse konnte ich nicht übernehmen , war mit 2007 nicht zu öffnen - Vorgangsweise wie schon geschildert - hab von ner Kugel ein Scheibchen abgeschnitten - dieses gespiegelt - etwas auseinandergezogen (daher die Dickung) ebene Fläche bis zur gespiegelten fläche extrudiert - beide teile vereinigt - linse fertig - Lichtstrahl = Kreis gesweept nach polyline - vorn drauf ein Kegel als Spitze gesetzt - dann die Spielerei mit Lichtern + Materialeigenschaften - Rendern - fertig ! Zeichnung anbei ! ( txt. raushaun + als .dwg öffnen ) Schau mal rein! Ps - war nicht wirklich mühsam  Alfred hat mir ein bisschen geholfen , weil im 2007 die Sache mit den "Glaseigenschaften" etwas komplizierter abläuft als im 2004 ( mit dem ich bis jetzt meine Renderings erledigt hab) ------------------ Gruß GIG  Wer gar nicht kommt........braucht auch nicht gehen! [Diese Nachricht wurde von GIGIMAN am 04. Okt. 2009 editiert.] Eine Antwort auf diesen Beitrag verfassen (mit Zitat/Zitat des Beitrags) IP |
pappy boyington Mitglied

 Beiträge: 12 Registriert: 26.09.2009
|
erstellt am: 04. Okt. 2009 12:42 <-- editieren / zitieren --> Unities abgeben:         
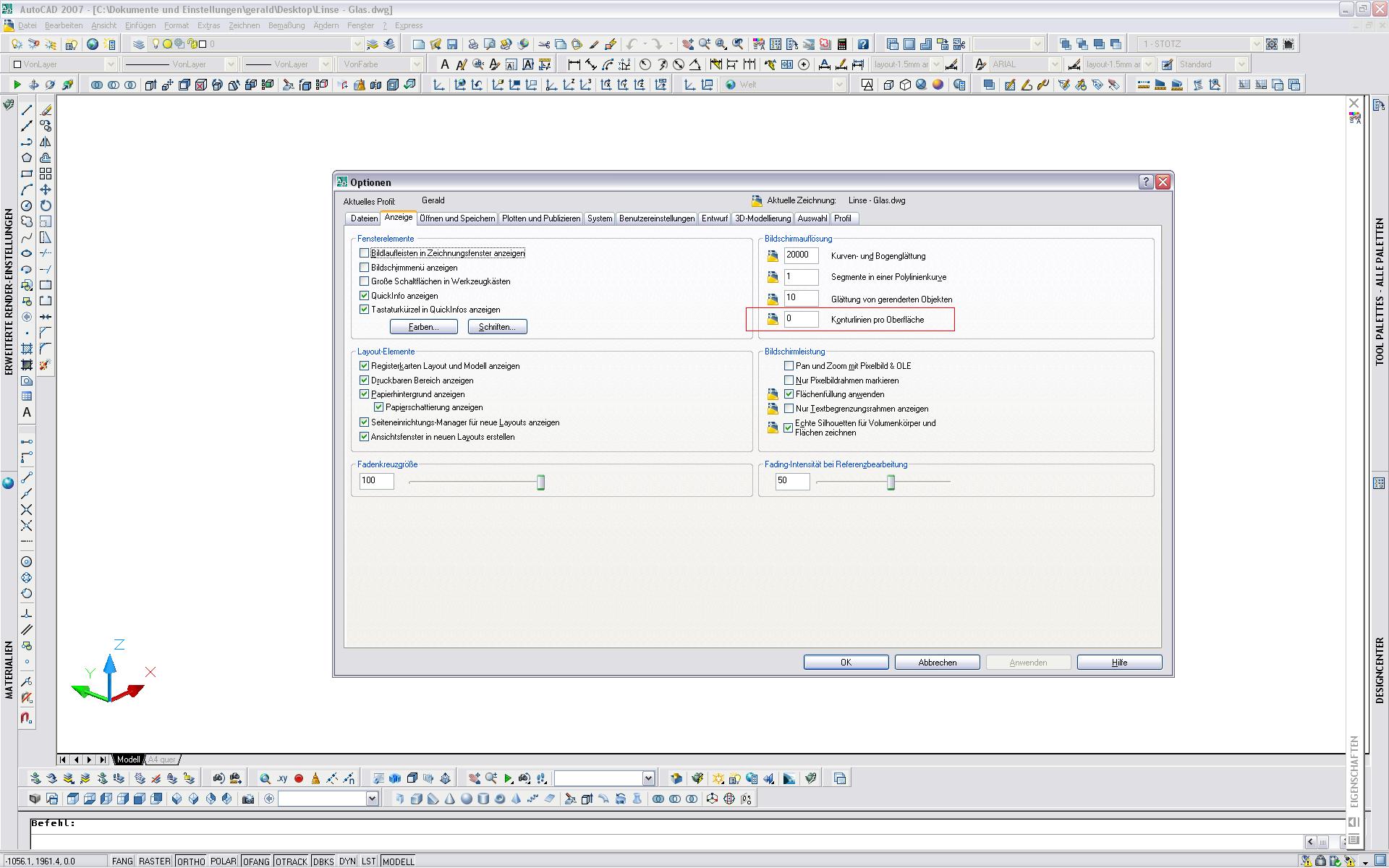
Eigentlich ist es die Perfekte Linse! Ich habe noch nicht alles an der Prozedur richtig verstanden. Vor allem warum nur 2 Senkrechte gekreuzte Isolinien auf de Linsenfläche (von Vorne) zu sehen sind. Kann man das frei wählen oder war es automatisch beim Wählen der Kugelscheibe? Ich hatte sehr viele (zu viele) davon, habe aber die Linse anders konstruiert. Ich werde es mit deiner Methode üben, ob ich es genau so hin bekomme wie du. Vielen Dank erstmal! Eine Antwort auf diesen Beitrag verfassen (mit Zitat/Zitat des Beitrags) IP |
GIGIMAN Mitglied TECHNIKER im THEATER
 
 Beiträge: 395 Registriert: 22.06.2009 AUTOCAD 2007 - 2008 -2010 Expresstools - Windows XP
|
erstellt am: 04. Okt. 2009 13:11 <-- editieren / zitieren --> Unities abgeben:          Nur für pappy boyington
|