| | |
 | Gut zu wissen: Hilfreiche Tipps und Tricks aus der Praxis prägnant, und auf den Punkt gebracht für SOLIDWORKS |
| | |
 | SolidWorks Kurs mit IHK-Zertifzierung , ein Kurs (bis zu 100% förderbar mit Bildungsgutschein)
|
|
Autor
|
Thema: Benutzerdefinierte Eigenschaften von Einzelteilen in der Baugruppe anzeigen (3071 mal gelesen)
|
StephanD Mitglied Ingenieur
 
 Beiträge: 126 Registriert: 10.01.2003 SolidWorks 2009 SP5.1
|
erstellt am: 30. Sep. 2009 09:26 <-- editieren / zitieren --> Unities abgeben:         
Hallo, wir arbeiten mit SolidWorks2007. Jedes Teil und auch die Baugruppen bekommen mehrere Benutzerdefinierte Eigenschagten wie Name, Nummer, Bestelltext usw. Gibt es eine einfache Möglichkeit in einer Baugruppe ein Teil auszuwählen und dann die dazugehörigen Eigenschaften anzuzeigen? Ideal wäre, wenn die Eigenschaften im Task-Fensterbereich immer angezeigt werden. Möglich ist aber auch, die Ausgabe in einem neuen Fenster anzuzeigen, das über ein Makro aktiviert wird. Hat jemand so etwas schon gemacht, oder gibt es vielleicht in SolidWorks diese Funktion schon und ich habe sie noch nicht gefunden? Vielen Dank für eure Hilfe. Stephan
Eine Antwort auf diesen Beitrag verfassen (mit Zitat/Zitat des Beitrags) IP |
Robert Hess Ehrenmitglied V.I.P. h.c. Maschinenbautechniker

 Beiträge: 2533 Registriert: 16.06.2000 Dell Precision M6800, 16 GB RAM, nVidia Quadro K4100 - 4 GB SolidWorks 2015 - SP5, SW2016 - SP2 SWX seit 1998
|
erstellt am: 30. Sep. 2009 09:36 <-- editieren / zitieren --> Unities abgeben:          Nur für StephanD
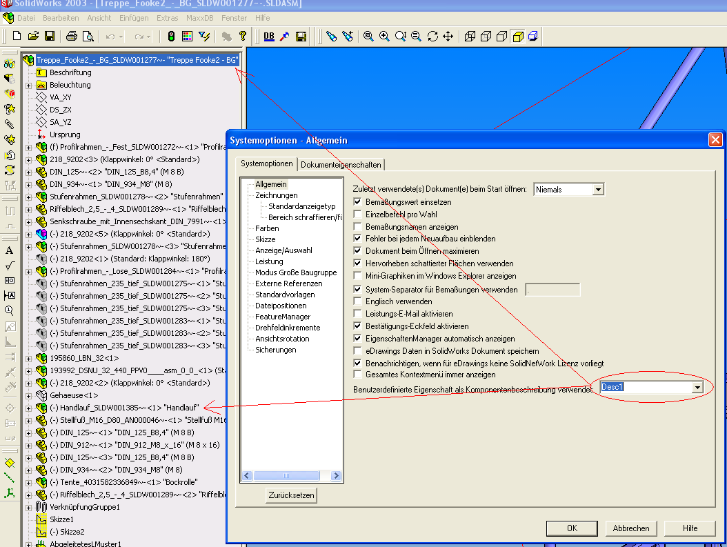
Hallo Stephan, Du kannst Dir je nach dem was Du in den Systemoptionen eingestellt hast, jede benutzerdefinierte Eigenschaft anzeigen lassen. (s. Bild des Featurebaums.)Diese wird dann permanent hinter dem Dateinamen von jedem im Featurebaum befindlichen Modell angezeigt. Ist eigentlich eine praktische Sache und man muß dann auch keine Benennung im Dateinamen reinpacken. MFG Robert Hess.
------------------ "Wir haben doch keine Zeit". Doch. Die muß man sich manchmal nehmen um Vorwärts zu kommen. Eine Antwort auf diesen Beitrag verfassen (mit Zitat/Zitat des Beitrags) IP |
StephanD Mitglied Ingenieur
 
 Beiträge: 126 Registriert: 10.01.2003 SolidWorks 2009 SP5.1
|
erstellt am: 30. Sep. 2009 09:48 <-- editieren / zitieren --> Unities abgeben:         
Hallo Robert, diese Funktion kenne ich schon. Damit kann ich aber leider nur eine Eigenschaft anzeigen und mich interessieren verschiedene Eigenschaften. Mal ist es der Bestelltext von Normteilen, denn nur da steht die Größe, oder die Benennung und die Artikelnummer. Also das hilft mir leider nicht weiter. Trotzdem danke. Viele Grüße Stephan
Eine Antwort auf diesen Beitrag verfassen (mit Zitat/Zitat des Beitrags) IP |
Robert Hess Ehrenmitglied V.I.P. h.c. Maschinenbautechniker

 Beiträge: 2533 Registriert: 16.06.2000 Dell Precision M6800, 16 GB RAM, nVidia Quadro K4100 - 4 GB SolidWorks 2015 - SP5, SW2016 - SP2 SWX seit 1998
|
erstellt am: 30. Sep. 2009 10:20 <-- editieren / zitieren --> Unities abgeben:          Nur für StephanD
Hallo Stephan, Du kannst Dir die verschiedenen Eigenschaften doch einschalten. Je nachdem welche Eigenschaft Du gerade sehen willst. Nur halt nicht alle auf einmal. Dafür haben wir allerdings ein Programm, das zeigt mir alle Eigenschaften eines Teils im Featurebaum. MFG Robert Hess. P.S: Das ist aber natürlich nur eine kleine Funktion im Programm. ------------------ "Wir haben doch keine Zeit". Doch. Die muß man sich manchmal nehmen um Vorwärts zu kommen. Eine Antwort auf diesen Beitrag verfassen (mit Zitat/Zitat des Beitrags) IP |
StephanD Mitglied Ingenieur
 
 Beiträge: 126 Registriert: 10.01.2003 SolidWorks 2009 SP5.1
|
erstellt am: 30. Sep. 2009 10:39 <-- editieren / zitieren --> Unities abgeben:         
Hallo Robert, das ist schon richtig, nur will ich nicht dauernd den Weg über die Systemoptionen gehen und der Inhalt des Featurebaumes soll sich auch nicht immer ändern. Ich dachte eher an eine Lösung bei der ich alle Benutzerdefinierten Eigenschaften auf einmal für ein angewähltes Teil sehe. Das müsste doch über ein kleines Makro zu machen sein, nur bin ich nicht so der geschickte Programmierer. Gruß Stephan Eine Antwort auf diesen Beitrag verfassen (mit Zitat/Zitat des Beitrags) IP |
ad_man Mitglied freiberuflicher Entwicklungsing. (Fahrzeugtechnik, CSWP, CPPA))
   
 Beiträge: 1384 Registriert: 20.12.2003 SolidWorks 2023 SP5 mit Enterprise PDM , Windows 11, Dell Precision 3660, i7-12700K, 96 GB DDR-Ram, Quadro RTX A4000
|
erstellt am: 30. Sep. 2009 11:28 <-- editieren / zitieren --> Unities abgeben:          Nur für StephanD
|
cimgott Mitglied Der Schuldige

 Beiträge: 16 Registriert: 03.04.2009
|
erstellt am: 30. Sep. 2009 12:57 <-- editieren / zitieren --> Unities abgeben:          Nur für StephanD
|
StephanD Mitglied Ingenieur
 
 Beiträge: 126 Registriert: 10.01.2003 SolidWorks 2009 SP5.1
|
erstellt am: 30. Sep. 2009 13:25 <-- editieren / zitieren --> Unities abgeben:         
Hallo Martin,
Zitat: Original erstellt von cimgott:Du könntest die Eigenschaften-Registrierkarte dafür nutzen, welche man selbst anpassen kann. Siehe SWX Hilfe "Benutzerdefinierte Eigenschaften im Task-Fensterbereich" Gruß Martin
leider kann ich in der Hilfe nichts finden was mir weiterhilft. Wir haben kein PDM-Works, falls es damit zusammenhängt. Klingt aber interessant dein Vorschlag. Gruß Stephan Habe gerade festgestellt, dass diese Funktion erst ab SW 2009 verfügbar ist. Leider muss ich noch mit 2007 arbeiten. [Diese Nachricht wurde von StephanD am 30. Sep. 2009 editiert.] Eine Antwort auf diesen Beitrag verfassen (mit Zitat/Zitat des Beitrags) IP |
StephanD Mitglied Ingenieur
 
 Beiträge: 126 Registriert: 10.01.2003 SolidWorks 2009 SP5.1
|
erstellt am: 30. Sep. 2009 13:32 <-- editieren / zitieren --> Unities abgeben:         
Hallo Andreas, danke für den Tipp. Zitat: Original erstellt von ad_man:da gibt es was (nein, nicht von ratiopharm aber) von deinem Namenskollegen Stephan Berlitz http://solidworks.cad.de/mm_14.htm
Ich habe mir das Makro mal angeschaut und es auch etwas geändert. Sieht gut aus, nur bekomme ich immer die Eigenschaften des aktiven Teils/BG und nicht wie gewünscht von dem Teil das ich Feature-Baum ausgewählt habe. Dazu reichen meine Kenntnisse in der VBA-Programmierung leider nicht aus. Ich denke, dass ich anstatt
Code: Set ModelDoc = swApp.ActiveDoc
etwas anderes brauche, damit ich das ausgewählte Modell bekomme. Nur was??Das weiß doch sicher jemand, oder? Vielen Dank. Stephan
Eine Antwort auf diesen Beitrag verfassen (mit Zitat/Zitat des Beitrags) IP |
Robert Hess Ehrenmitglied V.I.P. h.c. Maschinenbautechniker

 Beiträge: 2533 Registriert: 16.06.2000 Dell Precision M6800, 16 GB RAM, nVidia Quadro K4100 - 4 GB SolidWorks 2015 - SP5, SW2016 - SP2 SWX seit 1998
|
erstellt am: 30. Sep. 2009 15:09 <-- editieren / zitieren --> Unities abgeben:          Nur für StephanD
Hallo Martin, gute Idee . Habe ich gar nicht dran gedacht (da wir ein Programm für das Ausfüllen der Dateieigenschaften haben), daß es damit am einfachsten geht, wenn man diese Masken erstellt und hat dann alle Eigenschaften auf einen Blick. Sind ja eigentlich dafür gedacht Eigenschaften etwas komfortabler als über die Registerblätter zu füllen. MFG Robert Hess.
------------------ "Wir haben doch keine Zeit". Doch. Die muß man sich manchmal nehmen um Vorwärts zu kommen. Eine Antwort auf diesen Beitrag verfassen (mit Zitat/Zitat des Beitrags) IP |
cimgott Mitglied Der Schuldige

 Beiträge: 16 Registriert: 03.04.2009
|
erstellt am: 30. Sep. 2009 15:41 <-- editieren / zitieren --> Unities abgeben:          Nur für StephanD
|
Harald Stratmann Mitglied Dipl.-Ing. Maschinenbau
 
 Beiträge: 169 Registriert: 17.11.2003 W7 professional-64bit 12GB Ram NVidia Quadro 2000 SWX 2013
|
erstellt am: 01. Okt. 2009 09:34 <-- editieren / zitieren --> Unities abgeben:          Nur für StephanD
Hallo Stephan, brauchte genau dieselbe Funktion, habe mir da mal ein Macro gebastelt. In diesem müßten aber die gewünschten Eigenschaften angpaßt werden. Ich stelle es einfach mal zur Verfügung. Gruß Harald Eine Antwort auf diesen Beitrag verfassen (mit Zitat/Zitat des Beitrags) IP |
StephanD Mitglied Ingenieur
 
 Beiträge: 126 Registriert: 10.01.2003 SolidWorks 2009 SP5.1
|
erstellt am: 01. Okt. 2009 13:27 <-- editieren / zitieren --> Unities abgeben:         
|