Hot News:
   

Unser Angebot:

  Foren auf CAD.de
  Autodesk Advance Steel
  Verdeckte Schrauben autom. beschriften

Antwort erstellen  Neues Thema erstellen
CAD.de Login | Logout | Profil | Profil bearbeiten | Registrieren | Voreinstellungen | Hilfe | Suchen

Darstellung des Themas zum Ausdrucken. Bitte dann die Druckfunktion des Browsers verwenden. | Suche nach Beiträgen nächster neuer Beitrag | nächster älterer Beitrag
  
Werde ArchiCAD Experte mit 3D-Planung & BIM , ein Kurs (bis zu 100% förderbar mit Bildungsgutschein)
Autor Thema:  Verdeckte Schrauben autom. beschriften (182 mal gelesen)
caipi
Mitglied
Konstrukteur


Sehen Sie sich das Profil von caipi an!   Senden Sie eine Private Message an caipi  Schreiben Sie einen Gästebucheintrag für caipi

Beiträge: 461
Registriert: 10.05.2004

Dell Precision T5810
Intel Xeon E5v3-1620
16GB DDR4
nVidia Quadro M4000
SWX 2015 Sp 5.0
Autocad 2011

erstellt am: 13. Okt. 2025 15:31    Editieren oder löschen Sie diesen Beitrag!  <-- editieren / zitieren -->   Antwort mit Zitat in Fett Antwort mit kursivem Zitat    Unities abgeben: 1 Unity (wenig hilfreich, aber dennoch)2 Unities3 Unities4 Unities5 Unities6 Unities7 Unities8 Unities9 Unities10 Unities


AS110.jpg


AS111.jpg

 
Hallo Gemeinde,

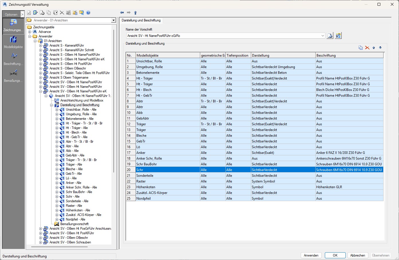
mir gelingt es nicht, verdeckte Schrauben zu beschriften zu lassen (Im Bild händig angezogen).

In der Zeichnungsverwaltung habe ich bei Schr. SichtbarVerdeckt eingestellt

Muss in der Datenbank noch irgendwo ein Haken gesetzt werden? 

Vielen Dank.

------------------
Viele Grüsse

Alex

Eine Antwort auf diesen Beitrag verfassen (mit Zitat/Zitat des Beitrags) IP

Tec-Solutions
Mitglied
selbstständiger Konstrukteur


Sehen Sie sich das Profil von Tec-Solutions an!   Senden Sie eine Private Message an Tec-Solutions  Schreiben Sie einen Gästebucheintrag für Tec-Solutions

Beiträge: 156
Registriert: 16.08.2007

AMD Ryzen 9 5950X 16-Core Workstation 4,80 GHz - 128 GB RAM - 2000 GB SSD
Windows 11 Professional - 64 Bit
Nvidia Quadro RTX 5000
2x Samsung Bildschirm 27"
Inventor Professional 2026 - 64 Bit
AutoCad 2026
Advance Steel 2026

erstellt am: 13. Okt. 2025 15:51    Editieren oder löschen Sie diesen Beitrag!  <-- editieren / zitieren -->   Antwort mit Zitat in Fett Antwort mit kursivem Zitat    Unities abgeben: 1 Unity (wenig hilfreich, aber dennoch)2 Unities3 Unities4 Unities5 Unities6 Unities7 Unities8 Unities9 Unities10 Unities Nur für caipi 10 Unities + Antwort hilfreich


ScreenshotManagmentTools.pdf

 
Hallo,

probiere bitte den Haken in den Management Tools zu setzen

------------------
Mit freundlichen Grüßen aus der Eifel

Frank Amelang
Technical-Solutions

Eine Antwort auf diesen Beitrag verfassen (mit Zitat/Zitat des Beitrags) IP



Anzeige:Infos zum Werbeplatz >>

JTB SSMPropEditor CAD APP für Allgemeine Werkzeuge, AEC - Architektur-, Ingenieur- und Bauwesen

Batch edit sheet properties and sheet set properties in a way that can't be done in the Sheet Set Manager.

caipi
Mitglied
Konstrukteur


Sehen Sie sich das Profil von caipi an!   Senden Sie eine Private Message an caipi  Schreiben Sie einen Gästebucheintrag für caipi

Beiträge: 461
Registriert: 10.05.2004

Dell Precision T5810
Intel Xeon E5v3-1620
16GB DDR4
nVidia Quadro M4000
SWX 2015 Sp 5.0
Autocad 2011

erstellt am: 14. Okt. 2025 09:00    Editieren oder löschen Sie diesen Beitrag!  <-- editieren / zitieren -->   Antwort mit Zitat in Fett Antwort mit kursivem Zitat    Unities abgeben: 1 Unity (wenig hilfreich, aber dennoch)2 Unities3 Unities4 Unities5 Unities6 Unities7 Unities8 Unities9 Unities10 Unities

Das war's

Super, 1000 Dank.

------------------
Viele Grüsse

Alex

Eine Antwort auf diesen Beitrag verfassen (mit Zitat/Zitat des Beitrags) IP

Anzeige.:

Anzeige: (Infos zum Werbeplatz >>)

Darstellung des Themas zum Ausdrucken. Bitte dann die Druckfunktion des Browsers verwenden. | Suche nach Beiträgen

nächster neuerer Beitrag | nächster älterer Beitrag
Antwort erstellen


Diesen Beitrag mit Lesezeichen versehen .... | Nach anderen Beiträgen suchen

Administrative Optionen: Beitrag schliessen | Archivieren/Bewegen | Beitrag melden!

Fragen und Anregungen: Kritik-Forum | Neues aus der Community: Community-Forum

(c)2025 CAD.de | Impressum | Datenschutz