Hot News:
   

Mit Unterstützung durch:

  Foren auf CAD.de
  ANSYS
  Modalanalyse Programmablauf

Antwort erstellen  Neues Thema erstellen
CAD.de Login | Logout | Profil | Profil bearbeiten | Registrieren | Voreinstellungen | Hilfe | Suchen

Darstellung des Themas zum Ausdrucken. Bitte dann die Druckfunktion des Browsers verwenden. | Suche nach Beiträgen nächster neuer Beitrag | nächster älterer Beitrag
  
Gut zu wissen: Hilfreiche Tipps und Tricks aus der Praxis prägnant, und auf den Punkt gebracht für Ansys
  
Ansys 2026 R1 Update und Praxis-Tipps - Fokus Material Compliance mit Ansys Granta, ein Webinar am 15.05.2026
Autor Thema:  Modalanalyse Programmablauf (279 / mal gelesen)
Eliasf10
Mitglied
Student

Sehen Sie sich das Profil von Eliasf10 an!   Senden Sie eine Private Message an Eliasf10  Schreiben Sie einen Gästebucheintrag für Eliasf10

Beiträge: 1
Registriert: 22.12.2025

erstellt am: 22. Dez. 2025 09:41    Editieren oder löschen Sie diesen Beitrag!  <-- editieren / zitieren -->   Antwort mit Zitat in Fett Antwort mit kursivem Zitat    Unities abgeben: 1 Unity (wenig hilfreich, aber dennoch)2 Unities3 Unities4 Unities5 Unities6 Unities7 Unities8 Unities9 Unities10 Unities


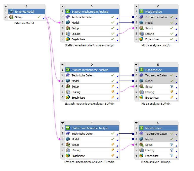
Projektubersicht_neu.png


Projektubersicht_2.png

 
Hallo zusammen,

ich möchte mit Ansys eine Modalanalyse eines Windradmodells machen mit dem Ziel ein Campbell Diagramm zu erzeugen. Dazu möchte ich besonders den Einfluss der verschiedenen Rotationsgeschwindigkeiten auf die Eigenfrequenzen untersuchen. Ich habe dazu das angehängte Ansys Programm erstellt bei dem ich eine statisch mechanische Analyse vor die Modalanalyse geschaltet habe um den Vorspannungszustand welcher sich aus der Rotationsgeschwindigkeit und der Erdanziehungskraft ergibt zu berücksichtigen. Meines Wissens nach ist es nicht möglich bei Ansys mehrere Lastschritte der Vorspannung automatisch an die Modalanalyse weiterzugeben und so mit nur einer statisch mechanischen Analyse und einer Modalanalyse mehrere Rotationsgeschwindigkeiten zu untersuchen. Daher habe ich das Programm einfach 3 mal kopiert um fünf Rotationsgeschwindigkeiten zu untersuchen. Meine Frage ist ob das der beste Weg ist und ob ich auch alles bedacht habe um sinnvolle Ergebnisse zu bekommen. Die Eigenfrequenzen die mir dann die Modalanalyse ausspuckt will ich dann in Excel zu einem Campbell Diagramm verarbeiten.
Ich bin recht neu bei Ansys und habe mir alles nur über Tutorials und Blogeinträge angeeignet deswegen kann ich schwer sagen ob ich wichtige Punkte vergessen habe.

Vielen Dank für euere Hilfe.

------------------
Elias

Eine Antwort auf diesen Beitrag verfassen (mit Zitat/Zitat des Beitrags) IP

cjensch
Moderator
Berechnungsingenieur


Sehen Sie sich das Profil von cjensch an!   Senden Sie eine Private Message an cjensch  Schreiben Sie einen Gästebucheintrag für cjensch

Beiträge: 156
Registriert: 09.05.2019

erstellt am: 07. Jan. 2026 17:14    Editieren oder löschen Sie diesen Beitrag!  <-- editieren / zitieren -->   Antwort mit Zitat in Fett Antwort mit kursivem Zitat    Unities abgeben: 1 Unity (wenig hilfreich, aber dennoch)2 Unities3 Unities4 Unities5 Unities6 Unities7 Unities8 Unities9 Unities10 Unities Nur für Eliasf10 10 Unities + Antwort hilfreich

Hallo,
das Vorgehen ist, soweit wir das mit den vorliegenden Informationen einschätzen können, soweit OK.
Man könnte noch auf eine Static Structural reduzieren indem man dann in der einen Static Structural mehrere Lastschritte definiert und die einzelnen Lasten in diesen Lastschritten definiert. Alle einzelnen Modalanalysen werden dann mit der Static Structural Analyse verknüpft. Bei den Modalanalysen kann man dann unter der Vorspannung dann einstellen welcher Lastschritt aus der Static Structural vor den Vorspannzustand genutzt werden soll. Dann hätten Sie auch alle Analyse in einem Strukturbaum. Das wäre aber nichts anderes als das was Sie schon gemacht haben.
Auch das Campbell Diagramm das Sie vermutlich meinen erstellen Sie richtigerweise im Excel. Damit wollen Sie, denke ich die Spannungsversteifung darstellen.
Das Campbell Diagramm, dass Sie in der Modalanalyse aktivieren können, bezieht sich auf die Coriolis Effekte und ist eher für die Versteifung der Welle gegen Richtungsänderung.
Viele Grüße

------------------
**********************************************
CADFEM Germany GmbH
Christian Jensch
Berechnungsingenieur
Tel: +49 (0) 8092 7005 728
E-Mail: cjensch@cadfem.de
**********************************************

Eine Antwort auf diesen Beitrag verfassen (mit Zitat/Zitat des Beitrags) IP

Anzeige.:

Anzeige: (Infos zum Werbeplatz >>)

Darstellung des Themas zum Ausdrucken. Bitte dann die Druckfunktion des Browsers verwenden. | Suche nach Beiträgen

nächster neuerer Beitrag | nächster älterer Beitrag
Antwort erstellen


Diesen Beitrag mit Lesezeichen versehen .... | Nach anderen Beiträgen suchen

Administrative Optionen: Beitrag schliessen | Archivieren/Bewegen | Beitrag melden!

Fragen und Anregungen: Kritik-Forum | Neues aus der Community: Community-Forum

(c)2026 CAD.de | Impressum | Datenschutz